1. Понятие базы данных
2. Проектирование БД
7.90M
Категория: Базы данныхБазы данных

Создание и обработка базы данных в СУБД MS Access

1.

26.04.2020
ПГУПС Кафедра ИНИБ Петрова О.В.
1

2. 1. Понятие базы данных

База данных (БД) – это организованная
структура, предназначенная для хранения
данных, то есть любых сведений
о явлениях, процессах, действиях и т.д.
26.04.2020
2

3.

Система управления
базой данных (СУБД) - это комплекс
программных средств, предназначенных для
создания структуры новой БД, наполнения ее
содержимым, редактирования данных, обработки
и визуализации информации
26.04.2020
3

4.

Структура простейшей БД
соответствует структуре двухмерной
таблицы, содержащей столбцы и строки.
26.04.2020
4

5.

База данных MS ACCESS является реляционной
базой данных.
Реляционная база данных – это совокупность
нескольких взаимосвязанных, упорядоченных
таблиц, обрабатываемых как единое целое
26.04.2020
5

6.

При работе с БД пользуются следующими
терминами:
Элемент данных – наименьшая единица
данных, подлежащая обработке (соответствует
ячейке в таблице).
Структура записи – последовательность
расположения в памяти ЭВМ элементов данных,
логически связанных между собой (соответствует
шапке таблицы).
26.04.2020
6

7.

Структура записи
Номер Фамилия
Должность
Оклад
1 Иванов
мастер
23000
2 Петров
мастер
20000
3 Сидоров
техник
11500
4 Козлов
5 Васильев
бухгалтер
техник
25000
11500
6 Дмитриев
техник
11500
7 Сидоров
директор
30000
8 Глюкова
секретарь
5000
Элемент данных
26.04.2020
7

8.

Запись – последовательность элементов данных,
имеющих конкретные значения и расположенных в
памяти ЭВМ в соответствии со структурой записи
(соответствует строке в таблице).
Каждая запись имеет свой номер.
В таблице не может быть двух одинаковых записей
Поле - соответствует столбцу в таблице,
содержит данные одного типа.
Ключевое поле – это поле, содержащее
уникальные, неповторяющиеся значения и
однозначно идентифицирующие каждую запись
таблицы.
26.04.2020
8

9.

Номер Фамилия
1 Иванов
2 Петров
Должность
мастер
мастер
Оклад
23000
20000
3 Сидоров
4 Козлов
5 Васильев
техник
бухгалтер
техник
11500
25000
11500
6 Дмитриев
7 Сидоров
8 Глюкова
техник
директор
секретарь
11500
30000
5000
26.04.2020
Запись
9

10.

Поле (колонка, столбец)
Номер Фамилия
1 Иванов
2 Петров
26.04.2020
Должность
мастер
мастер
Оклад
23000
20000
3 Сидоров
4 Козлов
5 Васильев
техник
бухгалтер
техник
11500
25000
11500
6 Дмитриев
7 Сидоров
техник
директор
11500
30000
8 Глюкова
секретарь
5000
10

11.

Ключевое поле (первичный ключ)
Номер Фамилия
1 Иванов
26.04.2020
Должность
мастер
Оклад
23000
2 Петров
мастер
20000
3 Сидоров
4 Козлов
техник
бухгалтер
11500
25000
5 Васильев
6 Дмитриев
7 Сидоров
техник
техник
директор
11500
11500
30000
8 Глюкова
секретарь
5000
11

12. 2. Проектирование БД

1. Составляется список полей.
2. Определяется тип данных в каждом поле.
3. Поля распределяются по базовым таблицам.
4. В каждой таблице назначается ключевое поле.
5. Создается схема данных, в которой линиями
показываются связи между таблицами.
26.04.2020
12

13.

Основным критерием эффективности работы
БД является отсутствие избыточности данных.
Это означает, что одни и те же данные будут
сохранены два и более раз только в том случае,
если это действительно необходимо для
управления БД.
Это достигается при помощи нормализации
таблиц
Нормализация – это процесс представления
сложной таблицы в виде ряда взаимосвязанных
более простых таблиц.
26.04.2020
13

14.

NB!
Все эти вопросы решаются без
компьютера, с помощью
карандаша и бумаги. Закончив
этап проектирования
пользователь приступает к
созданию БД с помощью СУБД
MS ACCES.
26.04.2020
14

15.

При работе с Microsoft Access
используются следующие типы данных:
• текстовый – тип данных, используемый для
хранения простого неформатированного текста,
• поле MEMO – специальный тип данных,
применяемый для хранения больших объёмов
текста,
• числовой – тип данных для хранения чисел,
26.04.2020
ПГУПС Кафедра ИНИБ Петрова О.В.
15

16.

• дата/время – тип данных для хранения
значений даты и времени;
• денежный – тип данных для хранения
денежных значений;
• счётчик – специальный тип данных,
используемый для автоматической нумерации
записей;
• логический – для хранения логических
данных, которые могут иметь одно из двух
возможных значений Да или Нет;
26.04.2020
ПГУПС Кафедра ИНИБ Петрова О.В.
16

17.

• поле объекта OLE – специальный тип данных,
предназначенный для хранения объектов OLE
(электронных таблиц Microsoft Excel, документов
Microsoft Word, звукозаписей и др.);
• гиперссылка – специальное поле для
хранения адресов URL Web-объектов;
• мастер подстановок – тип данных,
запускающий мастер подстановок, что позволяет
выбирать данные из раскрывающегося списка, а
не вводить их в поле вручную.
26.04.2020
ПГУПС Кафедра ИНИБ Петрова О.В.
17

18.

Рассмотрим пример
создания и обработки базы данных,
содержащей следующие данные
о сотрудниках фирмы:
ФИО,
Наименование должности,
Оклад,
Адрес,
Телефон.
26.04.2020
ПГУПС Кафедра ИНИБ Петрова О.В.
18

19.

Примем, что:
• каждый сотрудник может занимать
более одной должности;
• для простоты не будем уточнять, какая
должность у сотрудника основная, а
какие - по совместительству;
• занимая одинаковую должность,
сотрудники в общем случае могут иметь
разные оклады.
26.04.2020
ПГУПС Кафедра ИНИБ Петрова О.В.
19

20.

Сотрудник
фамилия: текстовый
адрес: текстовый
телефон: текстовый
занимает
Должность
наименование: текстовый
оклад:
денежный
По условию примера ясно, что в БД должна храниться
информация о двух типах сущностей:
• Сотрудник (атрибуты: фамилия, адрес, телефон);
• Должность (атрибут: наименование должности).
Связь между этими типами сущностей - "многие ко
многим".
Оклад является атрибутом связи сотрудника с
должностью.
26.04.2020
ПГУПС Кафедра ИНИБ Петрова О.В.
20

21.

Сформируем реляционную БД на основе схемы "сущность-связь".
БД будет включать:
• таблицы "Сотрудники" и "Должности" - по одной для каждого типа
сущности;
• атрибуты сущностей становятся столбцами таблиц;
• для удобства в каждую из этих таблиц вводим идентификационный
номер - поле типа "Счётчик" - в результате каждая строка таблицы будет
автоматически нумероваться;
• связь между типами сущностей ("многие ко многим") реализуем с
помощью третьей таблицы "Сотрудники_Должности", в которой
определим три поля:
• номер сотрудника;
• номер должности;
• оклад.
26.04.2020
ПГУПС Кафедра ИНИБ Петрова О.В.
21

22.

Сотрудники
Должности
номер: счетчик
фамилия: текстовый
адрес: текстовый
телефон: текстовый
номер: счетчик
наименование: текстовый
Сотрудники_Должности
номер_сотрудника: числовой
номер_должности: числовой
оклад: денежный
26.04.2020
ПГУПС Кафедра ИНИБ Петрова О.В.
22

23.

Заполненные таблицы могут выглядеть так:
Сотрудники
Номер
ФИО
Адрес
Телефон
1 Иванов И. И.
Невский 66 кв 19
2723487
2 Петров П. П.
Фонтанка 29 кв 34
5428645
3 Сидоров С. С. Московский 26 кв 86 3103471
… …


Должности
Номер
ФИО
1 Мастер
Сотрудники_Должности
Номер_сотрудн
ика
Номер_должн
ости
Оклад
1
1 23000
2 Техник
2
1 20000
3 Секретарь
3
2 15000
… …
26.04.2020

ПГУПС Кафедра ИНИБ Петрова О.В.
… …
23

24.

Важное примечание!!!!!
Часто встречается тип связи "один ко многим" между типами
сущностей. Например:
Кафедра
наименование: текстовый

относится
к
Факультет
наименование: текстовый

атрибуты связи
Для такого типа связи достаточно двух
(ДВУХ!) таблиц в БД (см далее)
26.04.2020
ПГУПС Кафедра ИНИБ Петрова О.В.
24

25.

Кафедра
наименование: текстовый

относится
к
Факультет
наименование: текстовый

атрибуты связи
Кафедры
Факультет
номер_к: счетчик
наименование: текстовый

номер_ф: числовой
атрибуты связи
26.04.2020
номер_ф: счетчик
наименование: текстовый

ПГУПС Кафедра ИНИБ Петрова О.В.
25

26.

Начинаем работу в MS ACCESS
c запуска приложения из меню
«ПУСК» или c помощью ярлыка
на рабочем столе
26.04.2020
ПГУПС Кафедра ИНИБ Петрова О.В.
26

27.

При создании новой БД
выбираем :
«Новая база данных»
26.04.2020
ПГУПС Кафедра ИНИБ Петрова О.В.
27

28.

При этом
появляется строка
«Имя файла» для
новой БД
26.04.2020
ПГУПС Кафедра ИНИБ Петрова О.В.
28

29.

Объекты БД MS ACCESS
ТАБЛИЦА – это основной объект БД, в котором
хранятся все данные, имеющиеся в базе, а также
структура базы (имена полей, их типы, свойства)
ЗАПРОСЫ – позволяют выбирать данные из одной
или нескольких связанных таблиц. С помощью
запросов можно также обновлять, добавлять и
удалять данные в таблице.
ФОРМЫ – служат для ввода, редактирования и
просмотра данных в удобном для пользователя
виде.
ОТЧЕТЫ – предназначены для формирования
выходных документов и вывода их на печать.
26.04.2020
ПГУПС Кафедра ИНИБ Петрова О.В.
29

30.

Начинаем с
создания первой
таблицы новой базы
данных
26.04.2020
ПГУПС Кафедра ИНИБ Петрова О.В.
30

31.

1. Щелчком правой кнопкой мыши по вкладке «Таблица 1»
вызываем меню.
26.04.2020
ПГУПС Кафедра ИНИБ Петрова О.В.
31

32.

2. Затем щелчок левой кнопкой мыши по полю
«Конструктор»
26.04.2020
ПГУПС Кафедра ИНИБ Петрова О.В.
32

33.

3. В окно «Сохранение» вводим имя таблицы "Сотрудники" и ОК
26.04.2020
ПГУПС Кафедра ИНИБ Петрова О.В.
33

34.

Создаем структуру таблицы
26.04.2020
ПГУПС Кафедра ИНИБ Петрова О.В.
34

35.

2. Из
выпадающего
списка
выбираем тип
поля
1. Вводим
имена полей
таблицы
«Зарплата»
3. При
необходимости
меняем значения
свойств поля
26.04.2020
ПГУПС Кафедра ИНИБ Петрова О.В.
35

36.

Имя поля – комбинация из букв, цифр, пробелов и
специальных символов за исключением
«.» «!» «‘» «[» «]»
Имя не может начинаться с пробела, максимальная
длина 64 символа.
Тип данных – показывает какая информация может быть
внесена и определяет правила обработки этой
информации.
Выбирается из раскрывающегося списка после
щелчка по соответствующей кнопке
26.04.2020
ПГУПС Кафедра ИНИБ Петрова О.В.
36

37.

Размер поля – определяет максимальный размер
сохраняемых в поле данных. Рекомендуется задавать
минимально допустимые размеры поля.
Например для числового поля:
Байт (Byte) – целые числа от 0 до 255 (1 байт)
Целое (Integer) – целые числа от –32 768 до 32 767 (2 байта)
Длинное целое
(Long Integer) – целые числа
от –2 147 483 648 до 2 147 483 647 (4 байта)
Одинарное
с плавающей точкой – от –3.4*1038 до 3.4*1038
(Single)
с точностью до 7 знаков (4 байта)
Двойное
с плавающей точкой – от –1 797*10308 до 1 797*10308
(Double)
с точностью до 15 знаков (8 байт)
26.04.2020
ПГУПС Кафедра ИНИБ Петрова О.В.
37

38.

Формат поля – позволяет определять, в каком виде будут
представлены вводимые данные.
Определены встроенные стандартные формы отображения для полей с
типом данных «Числовой», «Дата/Время», «Денежный» и «Логический».
Число десятичных знаков – задает для числового и денежного типа
количество знаков после запятой.
Маска ввода – позволяет задавать шаблон, контролирующий
правильность ввода.
Подпись – задает заголовок поля (столбца), который будет отображен в
режиме таблицы. Подпись может не совпадать с именем поля. Если это
свойство не задано, ACCESS по умолчанию использует в качестве
подписи имя поля.
26.04.2020
ПГУПС Кафедра ИНИБ Петрова О.В.
38

39.

Значение по умолчанию – значение вставляется автоматически
Условие на значение – осуществляет контроль за вводом, задает
ограничения на вводимые значения. При нарушении выдается
сообщение, заданное свойством.
Сообщение об ошибке
Обязательное поле – не позволяет пропустить ввод данных
Индексированное поле – не позволяет вводить в поле одинаковые
значения (ключевое поле)
26.04.2020
ПГУПС Кафедра ИНИБ Петрова О.В.
39

40.

2. Определяем
это поле
ключевым
1. По окончании
формирования структуры
таблицы выделяем поле
«Номер»
26.04.2020
Ключевым может быть
только такое поле, в
котором значения не
повторяются
ПГУПС Кафедра ИНИБ Петрова О.В.
40

41.

Из меню «Сотрудники» сохраняем
структуру таблицы и закрываем
Конструктор
26.04.2020
ПГУПС Кафедра ИНИБ Петрова О.В.
41

42.

Для перехода к формированию
структуры второй таблицы с Главной
ленты переходим на ленту Создание
26.04.2020
ПГУПС Кафедра ИНИБ Петрова О.В.
42

43.

По аналогии формируем
структуру остальных таблиц
БД (в конструкторе)
26.04.2020
ПГУПС Кафедра ИНИБ Петрова О.В.
43

44.

Создание межтабличных связей
Наличие связей между таблицами
позволяет включать в обработку данные из
разных таблиц .
Связи устанавливаются через общее поле.
26.04.2020
ПГУПС Кафедра ИНИБ Петрова О.В.
44

45.

1.Для открытия окна «Схема данных»
выбираем ленту «Работа с базами данных» и
щёлкаем по полю «Схема данных»
26.04.2020
ПГУПС Кафедра ИНИБ Петрова О.В.
45

46.

2. Одновременно с окном «Схема данных» открывается
диалоговое окно «Добавление таблицы», в котором
поочередно добавляем связываемые таблицы
26.04.2020
ПГУПС Кафедра ИНИБ Петрова О.В.
46

47.

3. Перетаскиваем мышью поле
«Номер» из таблицы
«Сотрудники» на поле
«Номер_сотрудника» в таблице
«Сотрудники_Должности»
26.04.2020
4. Аналогично поступаем с
номером должности.
ПГУПС Кафедра ИНИБ Петрова О.В.
47

48.

5. Сохраняем макет Схемы данных
26.04.2020
ПГУПС Кафедра ИНИБ Петрова О.В.
48

49.

Для заполнения таблицы
данными открываем
пустую таблицу двойным
щелчком левой кнопки или
через контекстное меню
«Открыть»
26.04.2020
ПГУПС Кафедра ИНИБ Петрова О.В.
49

50.

Поле «Номер»
будет
заполняться
автоматически
26.04.2020
Начиная со второго поля
«ФИО» по столбцам
заполняем таблицу нашими
данными
ПГУПС Кафедра ИНИБ Петрова О.В.
50

51.

26.04.2020
ПГУПС Кафедра ИНИБ Петрова О.В.
51

52.

Сохранить и закрыть
26.04.2020
ПГУПС Кафедра ИНИБ Петрова О.В.
52

53.

Аналогично
заполняем таблицу
«Должности»…
26.04.2020
ПГУПС Кафедра ИНИБ Петрова О.В.
53

54.

…И связующую
таблицу
26.04.2020
ПГУПС Кафедра ИНИБ Петрова О.В.
54

55.

ЗАПРОСЫ
В MS ACСESS
26.04.2020
ПГУПС Кафедра ИНИБ Петрова О.В.
55

56.

Основным назначением запросов
является отбор данных по
критериям поиска.
Также они позволяют обновлять и
добавлять данные, подводить
итоги.
Для получения результатов поиска
необходимо заполнить бланк
запроса.
26.04.2020
ПГУПС Кафедра ИНИБ Петрова О.В.
56

57.

Наиболее часто встречаются
следующие типы запросов:
-на выборку
- параметрический
- с вычисляемым полем
- на обновление
- итоговый
26.04.2020
ПГУПС Кафедра ИНИБ Петрова О.В.
57

58.

Формирование запроса на выборку
Задание 1: Сформировать список техников с
указанием их домашнего телефона
26.04.2020
ПГУПС Кафедра ИНИБ Петрова О.В.
58

59.

1. Активизируем
ленту СОЗДАНИЕ,
выбираем
"Конструктор
запросов"
26.04.2020
ПГУПС Кафедра ИНИБ Петрова О.В.
59

60.

2. В качестве
источника данных
выбираем все три
таблицы
26.04.2020
ПГУПС Кафедра ИНИБ Петрова О.В.
60

61.

3. Переносим ПОЛЯ
из верхней части
КОНСТРУКТОРА
в нижнюю
в строку ПОЛЕ
26.04.2020
ПГУПС Кафедра ИНИБ Петрова О.В.
61

62.

Это можно сделать тремя способами:
1. Двойным щелчком по полю в
верхней части конструктора
2. Перетаскиванием поля из верхней
части в нижнюю
3. Из раскрывающегося списка полей в
нижней части конструктора.
26.04.2020
ПГУПС Кафедра ИНИБ Петрова О.В.
62

63.

26.04.2020
ПГУПС Кафедра ИНИБ Петрова О.В.
63

64.

Так заполняются
поля и имена
таблиц, из
которых они
взяты
Отмеченное поле
"вывод на экран"
означает, что
столбцы
отображаются в
результирующем
наборе данных
26.04.2020
ПГУПС Кафедра ИНИБ Петрова О.В.
64

65.

В строку
УСЛОВИЕ ОТБОРА
в поле ДОЛЖНОСТЬ вводим «техник»
в кавычках
26.04.2020
ПГУПС Кафедра ИНИБ Петрова О.В.
65

66.

Сохранить и
закрыть
структуру
запроса
26.04.2020
ПГУПС Кафедра ИНИБ Петрова О.В.
66

67.

При сохранении вводится новое имя запроса
или остается имя по умолчанию.
Вводим "ВсеТехникиСНомерамиТелефонов"
26.04.2020
ПГУПС Кафедра ИНИБ Петрова О.В.
67

68.

В режиме
конструктора
выполнить запрос
можно с ленты,
щелкнув по
восклицательному
знаку
Или в любом режиме
двойным щелчком по
имени запроса в
области переходов
26.04.2020
ПГУПС Кафедра ИНИБ Петрова О.В.
68

69.

26.04.2020
ПГУПС Кафедра ИНИБ Петрова О.В.
69

70.

Если одновременно нужно
выполнить поиск по нескольким
полям, то заданные критерии
записываются в соответствующих
ячейках в строке «Условие
отбора»
26.04.2020
ПГУПС Кафедра ИНИБ Петрова О.В.
70

71.

Формирование параметрического запроса
Отличается от простого запроса на выборку
тем, что при его выполнении на экране
появляется диалоговое окно, позволяющее
пользователю самому ввести конкретное
значение критерия поиска.
Для этого в строке «Условие отбора»
вводится приглашение для ввода критерия
поиска, обязательно заключенное в
квадратные скобки.
26.04.2020
ПГУПС Кафедра ИНИБ Петрова О.В.
71

72.

Задание 2: Сформировать список,
занимающих указанную должность и
имеющих оклад, не превышающий
заданное значение в рублях.
26.04.2020
ПГУПС Кафедра ИНИБ Петрова О.В.
72

73.

26.04.2020
ПГУПС Кафедра ИНИБ Петрова О.В.
73

74.

При запуске запроса на выполнение текст,
заключенный в квадратные скобки, выводится в
диалоговое окно параметрического запроса:
26.04.2020
ПГУПС Кафедра ИНИБ Петрова О.В.
74

75.

Рузельтат
26.04.2020
ПГУПС Кафедра ИНИБ Петрова О.В.
75

76.

Если в поиске необходимо
выполнение хотя бы одного из
двух условий , то второе условие
записывается в строке – «Или»
26.04.2020
ПГУПС Кафедра ИНИБ Петрова О.В.
76

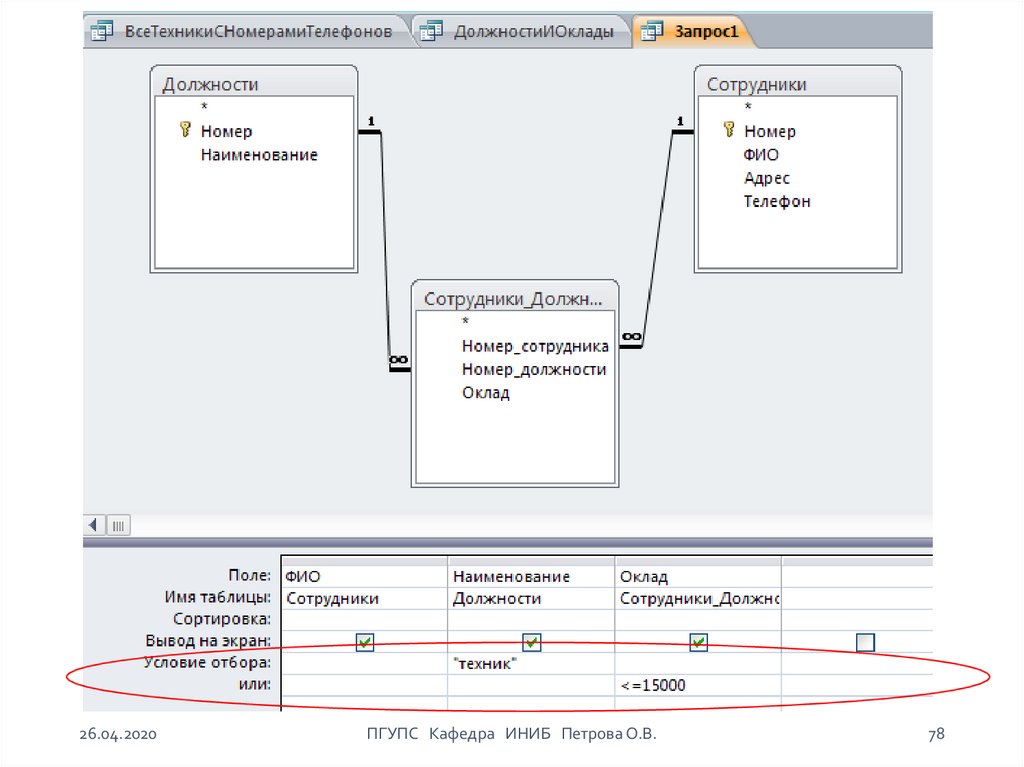
77.

Задание 3:
Сформировать список всех техников,
а также сотрудников других
должностей, оклад которых не
превышает 15 000 рублей.
26.04.2020
ПГУПС Кафедра ИНИБ Петрова О.В.
77

78.

26.04.2020
ПГУПС Кафедра ИНИБ Петрова О.В.
78

79.

Формирование запроса на обновление
Служит для модификации и добавления
данных.
Результирующая таблица не формируется,
поэтому в бланк запроса можно включать
только обновляемые поля.
Можно изменять значения не во всех
записях, а выборочно.
Для просмотра результата нужно открыть
таблицу.
26.04.2020
ПГУПС Кафедра ИНИБ Петрова О.В.
79

80.

Задание 4:
Увеличить оклады меньше 15000 на
10 %.
26.04.2020
ПГУПС Кафедра ИНИБ Петрова О.В.
80

81.

Начальные действия - вызов
конструктора запросов и выбор таблиц почти такие же, как и в предыдущих
запросах.
Выбираем только таблицу
"Сотрудники_Должности" (остальные в
этом запросе не нужны).
После добавления таблицы и выбора
необходимых полей на ленте щёлкаем
по кнопке "Обновление".
26.04.2020
ПГУПС Кафедра ИНИБ Петрова О.В.
81

82.

При этом в таблице
Конструктора запросов
появится строка
"Обновление", в которую
вносится формула
пересчета значений поля
Оклад (например с
помощью построителя).
В строку Условие отбора
вносим заданную
должность и выполняем
запрос.
26.04.2020
ПГУПС Кафедра ИНИБ Петрова О.В.
82

83.

26.04.2020
ПГУПС Кафедра ИНИБ Петрова О.В.
83

84.

Добавление вычисляемого поля
В макет запроса можно вставить
новое поле, с помощью которого
выполняются не сохраняемые в
базе данных вычисления.
26.04.2020
ПГУПС Кафедра ИНИБ Петрова О.В.
84

85.

Задание 5:
Рассчитать зарплату сотрудников с
учетом премии в размере 5000 рублей
26.04.2020
ПГУПС Кафедра ИНИБ Петрова О.В.
85

86.

Щелчком мыши в пустом
столбце в строке
«Поле» вызываем
команду контекстного
меню «Построить…»
26.04.2020
ПГУПС Кафедра ИНИБ Петрова О.В.
86

87.

26.04.2020
ПГУПС Кафедра ИНИБ Петрова О.В.
87

88.

Выбирая требуемые
компоненты, составляем
выражение для расчета
значения поля
26.04.2020
ПГУПС Кафедра ИНИБ Петрова О.В.
88

89.

Система автоматически
присваивает новому полю
имя «Выражение1»,
которое может быть
изменено (в нашем
случае «Зарплата»)
26.04.2020
ПГУПС Кафедра ИНИБ Петрова О.В.
89

90.

После выполнения
запроса получим
результирующую
таблицу с
добавленным
столбцом «Зарплата»
26.04.2020
ПГУПС Кафедра ИНИБ Петрова О.В.
90

91.

26.04.2020
ПГУПС Кафедра ИНИБ Петрова О.В.
91

92.

Итоговые запросы
Этот вид запросов позволяет выполнять
следующие вычисления:
-сумма
- среднее значение
-поиск min
- поиск max
по всем записям числового поля,
а также подсчитывать количество записей.
Для этого используются «Групповые операции»
26.04.2020
ПГУПС Кафедра ИНИБ Петрова О.В.
92

93.

Задание 6:
Подсчитать количество
сотрудников и фонд зарплаты по
каждой должности
26.04.2020
ПГУПС Кафедра ИНИБ Петрова О.В.
93

94.

2. В раскрывающемся
меню выбираем нужные
операции Count для поля
Должность и Sum для
поля Оклад
26.04.2020
1. Щелчком по полю
Σ Итоги
включаем опцию
Групповые операции
ПГУПС Кафедра ИНИБ Петрова О.В.
94

95.

26.04.2020
ПГУПС Кафедра ИНИБ Петрова О.В.
95

96.

Задание 7:
Вывести сведения о сотруднике с
минимальным окладом
26.04.2020
ПГУПС Кафедра ИНИБ Петрова О.В.
96

97.

Для создания этого
запроса сначала
потребуется
создать
вспомогательный
запрос для
нахождения
минимума в поле
"Оклад".
26.04.2020
ПГУПС Кафедра ИНИБ Петрова О.В.
97

98.

26.04.2020
ПГУПС Кафедра ИНИБ Петрова О.В.
98

99.

Формируем бланк запроса, в
котором, помимо таблиц, помещаем и
вспомогательный запрос
26.04.2020
ПГУПС Кафедра ИНИБ Петрова О.В.
99

100.

26.04.2020
ПГУПС Кафедра ИНИБ Петрова О.В.
100

101.

Методом перетаскивания мышью
организуем связь между полем
min-Оклад Вспомогательного
запроса и полем Оклад таблицы
Зарплата. Заполняем нужные
поля и выполняем запрос.
26.04.2020
ПГУПС Кафедра ИНИБ Петрова О.В.
101

102.

26.04.2020
ПГУПС Кафедра ИНИБ Петрова О.В.
102

103.

26.04.2020
ПГУПС Кафедра ИНИБ Петрова О.В.
103

104.

ФОРМЫ
В MS ACСESS
26.04.2020
ПГУПС Кафедра ИНИБ Петрова О.В.
104

105.

Access позволяет вводить данные либо
непосредственно в таблицу, либо с
помощью форм.
Если данные вводятся с бланков, то
графическими средствами можно добиться
чтобы форма повторяла бланк
Используем режим - «Мастер форм»
26.04.2020
ПГУПС Кафедра ИНИБ Петрова О.В.
105

106.

1. На ленте СОЗДАНИЕ
открываем меню
ДРУГИЕ ФОРМЫ
и выбираем
МАСТЕР ФОРМ
26.04.2020
ПГУПС Кафедра ИНИБ Петрова О.В.
106

107.

2. Из списка «Таблицы
и запросы» выбираем
источник данных
3. Из списка «Доступные
поля» выбираем поля,
которые будут размещены
на форме
Кнопка >
переносит в
область «Выбранные поля»
одно поле, а кнопка
>> - все доступные поля
26.04.2020
ПГУПС Кафедра ИНИБ Петрова О.В.
107

108.

4. Выбираем
требуемый
внешний вид
формы
Схематическое
изображение
выбранной формы
26.04.2020
ПГУПС Кафедра ИНИБ Петрова О.В.
108

109.

26.04.2020
ПГУПС Кафедра ИНИБ Петрова О.В.
109

110.

26.04.2020
ПГУПС Кафедра ИНИБ Петрова О.В.
110

111.

26.04.2020
ПГУПС Кафедра ИНИБ Петрова О.В.
111

112.

5. Оставляем имя по
умолчанию или задаем
своё.
26.04.2020
ПГУПС Кафедра ИНИБ Петрова О.В.
112

113.

Мы выбрали форму «В
один столбец» и получили
одну первую запись.
Внизу указан номер текущей записи и
количество имеющихся записей, а также
значки перехода: к первой записи, к
предыдущей, к следующей, к последней и к
вводу новой записи.
26.04.2020
ПГУПС Кафедра ИНИБ Петрова О.В.
113

114.

Отчеты
26.04.2020
ПГУПС Кафедра ИНИБ Петрова О.В.
114

115.

Основное назначение отчетов –
формирование и вывод выходного
печатного документа
26.04.2020
ПГУПС Кафедра ИНИБ Петрова О.В.
115

116.

Создание отчета
Для создания отчета рекомендуется
режим «Мастер отчетов».
Последовательность действий такая
же, как и при создании формы.
Дополнительными являются два шага:
1. Добавление уровня группировки
2. Задание требуемого вида сортировки
26.04.2020
ПГУПС Кафедра ИНИБ Петрова О.В.
116

117.

Задание 9:
Сформировать отчет с вычислением
среднего оклада по должностям
26.04.2020
ПГУПС Кафедра ИНИБ Петрова О.В.
117

118.

На ленте «Создать» выбираем
«Мастер отчетов»
и затем следуем появляющимся
подсказкам.
26.04.2020
ПГУПС Кафедра ИНИБ Петрова О.В.
118

119.

1. Из доступных полей
«Таблиц и Запросов»
выбираем поля для отчета
26.04.2020
ПГУПС Кафедра ИНИБ Петрова О.В.
119

120.

2. Выбираем
группировку по
полю
«Наименование»
26.04.2020
ПГУПС Кафедра ИНИБ Петрова О.В.
120

121.

3. После щелчка
по кнопке
«Итоги» можно
задать функцию
для выбранного
поля
26.04.2020
ПГУПС Кафедра ИНИБ Петрова О.В.
121

122.

4. Для поля
«Оклад» выбираем
функцию «Avg»
26.04.2020
ПГУПС Кафедра ИНИБ Петрова О.В.
122

123.

5. Внутри группы
сортируем записи
по полю «Фамилия»
по возрастанию
26.04.2020
ПГУПС Кафедра ИНИБ Петрова О.В.
123

124.

6. Выбираем
вид макета для
отчета
26.04.2020
ПГУПС Кафедра ИНИБ Петрова О.В.
124

125.

7. Задаем
имя отчета
8. Подтверждаем
кнопкой «готово»
26.04.2020
ПГУПС Кафедра ИНИБ Петрова О.В.
125
English     Русский Правила